Pdf Architect Notifications
Along with the installation of PDF Architect you will be regularly informed about upgrading opportunities that might suit your needs. The notifications get dispayed by a service called PDF Architect Manager please run servicesmsc and disable any PDF Architect Manager services.
 		 		 How Do I Disable The Popup That Appears When I Login To My Computer Pdf Architect
 	How Do I Disable The Popup That Appears When I Login To My Computer Pdf Architect 	
If you are happy with the provided functionality and do.
 
 			Pdf architect notifications. PDF Architect will also inform you about new major releases and provide you with a suiting upgrade offer. For example if you. Turn Off or Disable or stop showing PDF Architect Notification EasilyPDF Architect shows an irritating Notification every time you turn off your Computer.
 		 		 	Disable Annoying Popups Pdf Architect English Pdfforge Forums 	
 		 		 Windows Insiders With Your Phone Can Now Reply To Android Notifications
 	Windows Insiders With Your Phone Can Now Reply To Android Notifications 	
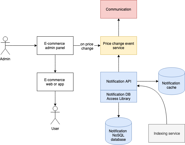
 		 		 Architecting A Scalable Notification Service By Ardy Gallego Dedase The Startup Medium
 	Architecting A Scalable Notification Service By Ardy Gallego Dedase The Startup Medium 	
 		 		 How To Download My Resume From Linkedin Quora Great How To Download My Resume From Linkedin Quora Expor Resume Template Overused Words Best Resume Template
 	How To Download My Resume From Linkedin Quora Great How To Download My Resume From Linkedin Quora Expor Resume Template Overused Words Best Resume Template 	
 		 		 Architecting A Scalable Notification Service By Ardy Gallego Dedase The Startup Medium
 	Architecting A Scalable Notification Service By Ardy Gallego Dedase The Startup Medium 	
 		 		 Archistic Tag Illustrarch To Get Feature Follow Illustrarch Turn On Post Notifications For Don Architecture Magazines Architecture Details Architecture
 	Archistic Tag Illustrarch To Get Feature Follow Illustrarch Turn On Post Notifications For Don Architecture Magazines Architecture Details Architecture 	
 		 		 Architecting A Scalable Notification Service By Ardy Gallego Dedase The Startup Medium
 	Architecting A Scalable Notification Service By Ardy Gallego Dedase The Startup Medium 	
 		 		 Hᴏᴜsᴇ Iɴsᴘɪʀᴀᴛɪᴏɴ On Instagram House Goals Rate It Follow My House Inspiration For More Architecture House Architecture Outdoor Stairs
 	Hᴏᴜsᴇ Iɴsᴘɪʀᴀᴛɪᴏɴ On Instagram House Goals Rate It Follow My House Inspiration For More Architecture House Architecture Outdoor Stairs 	
 		 		 Architecting A Scalable Notification Service By Ardy Gallego Dedase The Startup Medium
 	Architecting A Scalable Notification Service By Ardy Gallego Dedase The Startup Medium 	
 		 		 Pin By Barbara Hammer On Houses 2 Car Garage Apartment Plans Garage Apartments House
 	Pin By Barbara Hammer On Houses 2 Car Garage Apartment Plans Garage Apartments House 	
 		 		 An Overview Of Microservices Architecture Data Architecture Software Development Coding
 	An Overview Of Microservices Architecture Data Architecture Software Development Coding 	
 		 		 Sketch Like An Architect Pdf Handbook Perspective Sketch Happy Students Architect
 	Sketch Like An Architect Pdf Handbook Perspective Sketch Happy Students Architect 	
 		 		 New Design Milk Job Board Listings From Fuseproject Jgma Michele Varian The Citizenry Design Milk Job Board Design Milk Job
 	New Design Milk Job Board Listings From Fuseproject Jgma Michele Varian The Citizenry Design Milk Job Board Design Milk Job 	
 		 		 Pin By Mt Andreotti On New House New Home Designs Modern House Plan House Design
 	Pin By Mt Andreotti On New House New Home Designs Modern House Plan House Design 	
 		 		 Custom Wayne Manor Modular Pdf Instructions Corner 65 18 00 By Brickbuilderspro On Ebay 5 31 18 Wayne Manor Lego House Lego Design
 	Custom Wayne Manor Modular Pdf Instructions Corner 65 18 00 By Brickbuilderspro On Ebay 5 31 18 Wayne Manor Lego House Lego Design 	
 		 		 Award Winning Ceo Sample Resume Ceo Resume Writer Executive Resume Writer Resume Writer Executive Resume Architect Resume Sample
 	Award Winning Ceo Sample Resume Ceo Resume Writer Executive Resume Writer Resume Writer Executive Resume Architect Resume Sample 	
 		 		 Pin By Civil Engineering Discoveries On Modern House Design Ideas In 2021 Modern Exterior House Designs House Exterior Architecture House
 	Pin By Civil Engineering Discoveries On Modern House Design Ideas In 2021 Modern Exterior House Designs House Exterior Architecture House 	
 		 		 Azure Blockchain Workbench Architecture Microsoft Docs Blockchain Cloud Computing Platform Azure
 	Azure Blockchain Workbench Architecture Microsoft Docs Blockchain Cloud Computing Platform Azure 	

Posting Komentar untuk "Pdf Architect Notifications"